Brauchen Sie einen einfacheren Weg für:
- Erstellen von Test-DBs mit referentieller Integrität
- Simulation und Freigabe von Datei- und Berichtslayouts
- Entwicklung und Stresstest von Anwendungen
- Benchmarking neuer Hard- und Software
- Durchführung von Data Warehouse ETL-Tests
mit Ihren Datenmodellen und Metadaten, aber nicht mit Produktionsdaten?
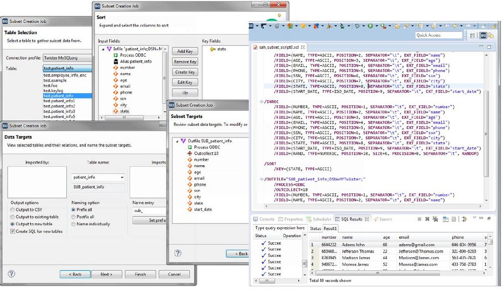
Tabellenansichten, Indexreihenfolgen, Schlüsselbeziehungen sowie Datei- und Berichtsinhalte müssen die Realität widerspiegeln, um beim Testen nützlich zu sein. Das Erzeugen realistischer Werte und Formate mit sicheren Daten in idealen Bereichen – und das Befüllen großer Ziele – kann mit anderen Tools oder Programmen sehr lange dauern.
Wir bieten vier Methoden zur Erzeugung sicherer, intelligenter Testdaten in DBs, Flat-File, semi-strukturierten Dateien und formatierten Berichtszielen:
1. Produktionsdatenmaskierung/Vertauschung via FieldShield oder Voracity
2. DB-Subsetting & Maskierung via FieldShield oder Voracity
3. Synthetische Testdatenerstellung (über Zufallsgenerierung/-auswahl) via RowGen oder Voracity
4. Eine Kombination der obigen Techniken in Voracity
Oder nutzen Sie unseren Service, schicken Sie uns einfach die DDL oder die Layout-Informationen für die von Ihnen benötigten Daten zusammen mit allen komplexen Geschäftsregeln, und wir bieten Ihnen einen stundenweisen Service an, um diese Daten für Sie zu synthetisieren:
- DB, Data Warehouse und Data Vault-Prototypen
- Application Stresstests und DevOps
- Software oder Hardware Benchmarks
- Produktdemonstrationen
- outgesourcte Entwickler
Datenziele können bei uns erstellt und per E-Mail oder S/FTP gesendet, in einem Cloud-Service bereitgestellt oder direkt in Ihre Ziele durch Remote-Login in Ihr(e) überwachte(s) System(e) unter NDA eingepflegt werden. Wir arbeiten auch mit den Software-Test- und Qualitätssicherungsexperten von Cigniti zusammen. Cigniti’s weltweite Präsenz und Kenntnisse unserer Software, wenn Sie Testdaten auf Anfrage in einen bereits laufenden Anwendungs-Workflow integrieren müssen.
Datenmaskierungsfunktionen:
Verwenden Sie eines der statischen Softwareprodukte zur Datenmaskierung, die in der IRI Datenschutz Suite enthalten sind oder kostenlos in der IRI Voracity-Plattform enthalten sind:
- IRI FieldShield für strukturierte Dateien und Datenbanken
- IRI DarkShield für unstrukturierte Text-, Dokumenten- und Bilddateien
- IRI CellShield für Excel-Tabellenkalkulationen
um Daten in Produktionssystemen zu entdecken (profilieren, suchen und klassifizieren), zu de-identifizieren (verschlüsseln, pseudonymisieren, verwischen, bearbeiten, etc.) und anonymisiert in unteren Entwicklungs-, Test- und QA-Umgebungen zu replizieren.
Funktionen der Datensynthese:
RowGen kann strukturell und referenziell korrekte Testdaten für jedes gängige RDBMS mit definierten Einschränkungen sowie Testdaten in benutzerdefinierten Berichtslayouts oder gängigen Datei-/Feedformaten wie diesen erstellen:
- Record, Zeilen, oderr variabel sequentiell
- COBOL index (MF ISAM, Vision)
- CSV, LDIF, JSON, und XML
- Fixed position text und Mainframegeblockt
- HDFS
- MQTT und Kafka Themen
- BIRT (via ODA) und KNIME (Analyse- und Visualisierungsknoten) in Eclipse
RowGen kann auch Daten aus Set-Dateien auf Feldebene zufällig auswählen. Dies, zusammen mit benutzerdefinierten/zusammengesetzten Datenwerten, Wertebereichen und Verteilungen, verbessert den Realismus der Testdaten.
Die Unterstützung von Standard- und komplexen Datentransformationen, Set-Dateien und bedingter Auswahl trägt ebenfalls zum Wert von RowGen bei der Simulation von Produktionstabellen und Dateiformaten für eine Vielzahl von Anwendungen bei.
Für Datenbankbenutzer nutzt RowGen die DDL-Informationen für Oracle, DB2 UDB, SQL Server, Sybase, Teradata und andere Plattformen, um realistische Tabellen mit struktureller und referentieller Integrität zu erstellen. Verwenden Sie RowGen, um ein komplettes Test Enterprise Data Warehouse (EDW) oder DataVault zu füllen.
Wenn Sie IRI Voracity verwenden, können Sie die enthaltenen RowGen-Synthese- und FieldShield-Datenmaskierungsfunktionen verwenden, um Daten zu finden, zu klassifizieren, zu unterteilen und zu maskieren und diese Daten für die statische Entwicklung in niedrigeren Umgebungen oder für die virtuelle Nutzung in Live-Testumgebungen zu integrieren.
Berücksichtigen Sie unsere Beratung zum Management von Testdaten, wenn Sie Ihre Anforderungen ausarbeiten und Ihre Strategie planen und lesen Sie diese Links für weitere Informationen über die Verwendung sicherer Testdaten für:
- Anwendungsentwicklung & Stresstests
- Hardware- oder Software-Benchmarks
- Einhaltung des Datenschutzrechts
- DB & DW Prototypen
- Testdateien/Berichte
- Virtuelle Szenarien
Weltweite Referenzen:
Seit über 40 Jahren nutzen weltweit Kunden wie die NASA, American Airlines, Walt Disney, Comcast, Universal Music, Reuters, das Kraftfahrtbundesamt, das Bundeskriminalamt, die Bundesagentur für Arbeit, Rolex, Lufthansa, Mercedes Benz,.. unsere Software für Big Data Wrangling und Schutz! Sie finden viele unserer Referenzen hier mit detaillierten Use Cases.
Partnerschaft mit IRI:
Seit 1993 besteht unsere Kooperation mit IRI (Innovative Routines International Inc.) aus Florida, USA. Damit haben wir unser Portfolio um die Produkte CoSort, Voracity, DarkShield, FieldShield, RowGen, NextForm, FACT und CellShield erweitert. Nur die JET-Software besitzt die Vertriebsrechte für diese Produkte für ganz Deutschland. Hier finden Sie weitere Informationen zu unserem Partner IRI Inc.
JET-Software entwickelt und vertreibt seit 1986 Software für die Datenverarbeitung für gängige Betriebssysteme wie BS2000/OSD, z/OS, z/VSE, UNIX & Derivate, Linux und Windows. Benötigte Portierungen werden bei Bedarf realisiert.
Wir unterstützen weltweit über 20.000 Installationen. Zu unseren langjährigen Referenzen zählen deutsche Bundes- und Landesbehörden, Sozial- und Privatversicherungen, Landes-, Privat- und Großbanken, nationale und internationale Dienstleister, der Mittelstand sowie Großunternehmen.
JET-Software
Edmund-Lang-Straße 16
64832 Babenhausen
Telefon: +49 (6073) 711-403
Telefax: +49 (6073) 711-405
https://www.jet-software.com
Telefon: +49 (6073) 711403
Fax: 06073-711405
E-Mail: amadeus.thomas@jet-software.com
![]()
